沪教委基〔2020〕15号
各区教育局、有关直属学校:
根据《中华人民共和国义务教育法》《中共上海市委上海市人民政府关于贯彻〈中共中央国务院关于深化教育教学改革全面提高义务教育质量的意见〉的实施意见》(沪委发〔2020〕3号)《上海市未成年人保护条例》《上海市政府信息公开规定》等政策法规,为促进依法办学、规范义务教育阶段学校招生入学工作,现就本市2020年义务教育阶段学校招生入学工作提出以下实施意见:
一、指导思想和原则
(一)坚持以国家和上海市的有关政策法规为依据,以促进义务教育优质均衡发展、办好每一所学校为目标,以切实维护中小学生的合法入学权益、规范学校招生行为为原则,依法实施义务教育阶段学校招生入学工作。
(二)各区教育行政部门要在区人民政府的领导下,根据“十三五”期间区域教育布局调整、常住人口的变化,结合优质均衡发展区的创建要求,对本地区义务教育事业发展做出整体规划。根据本实施意见和区域内常住人口分布情况,按照免试就近入学原则和本地区实际情况制定招生计划和相关政策,确保符合条件的适龄儿童接受义务教育。
(三)继续应用“上海市义务教育入学报名系统”(shrxbm.edu.sh.gov.cn),实施义务教育阶段招生入学工作规范管理,严禁义务教育阶段学校在招生计划之外自行招收学生,严禁擅自跨区域招生。
(四)各区教育行政部门应坚持公开、公平、公正的原则,及时向社会公布义务教育阶段学校招生入学工作的相关信息,加强教育管理部门、中小学校和家庭、社会之间的沟通交流。应通过本部门和学校网站公告、“校园开放日”、在社区张贴《招生告示》等形式,向辖区内适龄儿童告知招生工作政策、入学信息登记时间、地点,以及入学验证时间、地点及携带所需审核的各种证件。按时向幼儿园升入小学的适龄儿童发放《上海市小学入学信息登记表》,向小学升入初中的学生发放“入学告知书”,作为入学的凭证。
(五)各区教育行政部门应根据“上海市义务教育入学报名系统”提供的本区域入学适龄儿童数据,均衡配置教育资源,合理确定义务教育阶段学校班级规模,安排适龄儿童入学。小学班额不超过45人、初中班额不超过50人。
(六)义务教育阶段学校应按照区教育行政部门确定的就近入学招生范围和招生计划安排适龄儿童入学。实施均衡分班,严禁本市义务教育阶段学校举办各类重点班、实验班、快慢班、特色班;严禁以各类考试、竞赛、培训成绩或证书等作为招生依据或参考,不得以面试、面谈、测评等名义选拔学生,严禁以任何形式进行文化测试选拔并按照测试成绩分班。全面取消各类特长生招生,各区不再安排义务教育学校特长生招生计划。对烈士子女、符合条件的现役军人子女、公安英模和因公牺牲伤残警察子女及其他各类符合条件的优待对象,各区要明确具体办法,妥善安排入学。义务教育阶段学校应当安排具有接受普通教育能力的残疾适龄儿童随班就读。
二、主要内容
(一)小学阶段招生
1.入学信息登记。各区教育行政部门要根据本市义务教育招生入学工作要求,切实做好人员培训、设施设备配备、网络畅通等保障工作,合理安排相关工作人员,确保适龄儿童入学信息登记工作顺利进行。
2020年小学招生入学对象为:2013年9月1日-2014年8月31日出生,年满6周岁的儿童;确因身体状况等特殊原因不能当年度入学的,可向所在区教育行政部门申请推迟一年入学。上一年度因身体状况等特殊原因未入学的,可向所在区教育行政部门提出入学申请。
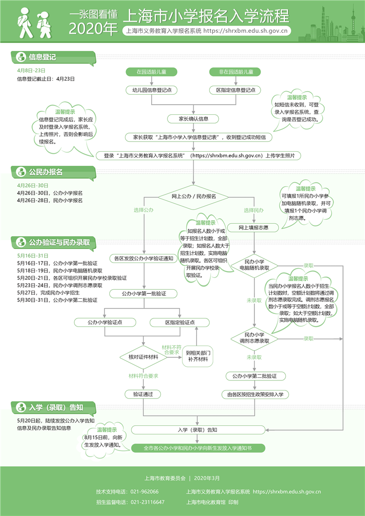
4月8日-4月23日,在园适龄儿童家长在幼儿园登记孩子入学信息,未入园适龄儿童家长在各区指定地点登记孩子入学信息,获取《上海市小学入学信息登记表》和“入学报名告知书”。4月23日为本市小学入学信息登记截止日,之后不得更改入学信息。家长获取《上海市小学入学信息登记表》后,须按照规定样式上传适龄儿童的照片,作为入学报名的重要依据。登记点应当告知照片上传的有关要求。
2.公民办小学入学报名。符合入学条件的适龄儿童家长,须在“上海市义务教育入学报名系统”进行入学报名,选择“公办小学报名”或“民办小学报名”,其中,公办小学报名时间为4月26日-4月30日,民办小学报名时间为4月26日-4月28日。
3.统筹居住地入学。根据本市有关规定,继续做好本市户籍“人户分离”适龄儿童居住地登记入学工作。具有本市户籍的适龄儿童确有困难不能在户籍地入学的,凭街镇社区事务受理服务中心出具的《本市户籍人户分离人员居住登记(回执)》(截止日为4月23日),申请居住地登记入学,区教育行政部门结合本地区实际,制定“人户分离”适龄儿童入学实施细则,先安排户籍地与实际居住地一致的适龄儿童就近入学,再在区域内统筹安排“人户分离”适龄儿童入学。3月20日,各区公布本市户籍“人户分离”适龄儿童入学实施细则。
本市户籍的集体户口适龄儿童参照居住地登记入学办法就读。本市户籍居住廉租房的适龄儿童可凭户口簿及相关居住证明在廉租房所在地登记入学,由区教育行政部门安排就近入学。
4.来沪人员随迁子女入学。区教育行政部门要根据有关要求,切实做好来沪人员随迁子女招生入学工作。
根据《上海市人民政府办公厅转发市教委等四部门关于来沪人员随迁子女就读本市各级各类学校实施意见的通知》(沪府办规〔2018〕5号)等要求,2020年,来沪人员适龄随迁子女需在本市接受义务教育的,适龄儿童须持有效期内《上海市居住证》或《居住登记凭证》,父母一方须持有效期内《上海市居住证》,且一年内参加本市职工社会保险满6个月(2019年7月1日至2020年6月30日,不含补缴,因疫情防控需要允许补缴的除外)或连续3年(从首次登记日起至2020年6月30日)在街镇社区事务受理服务中心办妥灵活就业登记。
来沪人员随迁子女入学,小学阶段以安排进入公办学校为主,部分地区确实无法安排公办学校入学的,应统筹安排进入政府购买服务的民办小学就读。
5.公办小学验证。5月16日-5月17日为本市公办小学第一批验证日。各区指定的报名验证点对已完成公办小学报名的适龄儿童以及家长的证件进行现场核对。
本市户籍的,家长须带领适龄儿童,携带户口簿、《上海市小学入学信息登记表》、预防接种证,在居住地登记就读的还需携带《本市户籍人户分离人员居住登记(回执)》或廉租房相关材料等。
非本市户籍的,家长须带领适龄儿童,携带户口簿、《上海市小学入学信息登记表》、预防接种证、父母一方有效的《上海市居住证》、参加本市职工社会保险证明或《就业失业登记证》,以及适龄儿童本人的合法居住证件。
区教育行政部门要对登记就读一年级的来沪人员随迁子女及其父母的有关证件进行核对,通过居住证读卡机对其本人及父母居住证件和有效期限进行核对;通过信息系统对来沪人员随迁子女父母参加本市职工社会保险、灵活就业登记证明进行信息比对。
5月20日起,对已验证通过的适龄儿童,陆续发放公办小学入学告知信息。未被民办小学录取的,参加公办小学第二批验证,时间为5月30日-5月31日。
(二)初中阶段招生
1.小学毕业信息核对。4月2日-4月13日,各区有序组织本市户籍和符合条件的非本市户籍小学五年级学生家长对“上海市义务教育入学报名系统”中的户籍地址、居住地址等入学关键信息进行核对,并填写监护人手机号码(作为接收初中入学信息的联系方式),如发现有关信息与实际情况不符的,家长应及时凭有效证件到学生就读小学进行更正。同时,各区组织民办一贯制学校征求本校学生直升意愿。4月13日为本市小学五年级学生初中入学关键信息核对、更正及民办一贯制学校直升意愿征求截止日。
2.回户籍(居住)地就读。跨区就读的本市户籍小学五年级学生,应在就读小学毕业,毕业后可在学籍所在区就读初中,也可根据实际情况申请回户籍(居住)地所在区就读初中。确需回户籍(居住)地入学的学生,应向所就读小学提出申请,由学校告知审核证件、网上申请、统筹安排等事项,家长在网上填报《本市户籍学生回户籍(居住)地就读申请表》,经审核符合条件的,由户籍(居住)地区教育行政部门统筹安排进入公办初中学校就读。办理申请回户籍(居住)地就读手续的截止日期为4月13日。
3.初中入学方式。区教育行政部门应做好本辖区内初中学校(含寄宿制学校)招生入学工作。公办初中采取小学划片对口、居住地段对口或“电脑派位”等方式安排学生入学。公办寄宿制学校(上海市回民中学除外)限在本区范围内招生。
4.来沪人员随迁子女入学。来沪人员随迁子女小学毕业学生统筹安排至公办初中就读。初中学校应告知学生及家长完成义务教育后报考高中阶段学校的相关规定和政策。
5.来沪就读六年级。在外省(自治区、直辖市)就读五年级的本市户籍、非本市户籍学生,如需在本市就读六年级的,须携带相关证件到户籍或居住所在地区教育部门办理入学信息登记手续(截止日期为8月10日),由区教育行政部门统筹安排入学。
(三)民办学校招生
1.公布招生简章。各区教育行政部门应加强对民办学校招生工作的指导与管理,根据学校的实际情况核准招生计划和招生范围,并将各民办学校的招生计划报市教委备案,相关信息在“上海市义务教育入学报名系统”以及区政府网站教育频道上公布。严禁民办中小学计划外招生,严禁擅自以“国际部”“国际课程班”“境外班”等涉外名义招生。义务教育阶段民办学校不引进境外课程,不使用境外教材。
民办学校应在各区核定的招生计划与范围内招生。经区教育行政部门审定,有寄宿条件的民办学校可适当扩大招生范围,民办学校可按走读、住宿等分类设置招生计划,民办一贯制学校可设置本校免试直升计划和校外招生计划(2020年校外招生计划数原则上不少于2019年校外实际招生数)。民办学校按政策规定,承接政府购买服务,或与高等院校联合办学以及符合其他相关条件的生源,可在学校招生计划中分设,由各区教育行政部门制定具体办法。民办学校按招生计划实施分类报名,报名人数超过招生计划数时由区教育行政部门实施电脑随机录取。
学校招生简章及公告,须向所在区教育行政部门备案,同时通过学校网站向社会公布。民办学校的招生简章公开内容应包括学校办学情况、招生计划、收费标准、“三个承诺”(不提前组织学生报名或变相报名,不举行任何形式的测试、测评、面试、面谈或调查,招生录取不与任何培训机构挂钩)、办学特色等。
2.实施网上报名。本市民办学校实行网上报名和招生录取工作。4月26日-4月28日,报名就读民办小学的适龄儿童须在“上海市义务教育入学报名系统”填报志愿,每个适龄儿童填报1所民办小学参加电脑随机录取,并可填报1个民办小学调剂志愿。5月6日-5月8日,报名就读民办初中的学生须在“上海市义务教育入学报名系统”填报志愿,每个学生填报1所民办初中参加电脑随机录取,并可填报1个民办初中调剂志愿。
3.规范录取程序。如报名人数小于或等于招生计划的,全部录取;如报名人数超过招生计划的,招生计划全部由各区教育行政部门组织实施电脑随机录取。4月22日-4月23日,开展民办一贯制学校直升录取工作。5月18日-5月19日,对报名人数超过招生计划数的民办学校实施电脑随机录取。电脑随机录取使用全市统一软件,实施全程录像,鼓励各区在电脑随机录取过程中引入公证机构参与,向市、区两级教育行政、督导、监察部门以及学校家委会代表等公开,自觉接受社会监督。电脑随机录取结果由区教育行政部门负责公布,导入“上海市义务教育入学报名系统”。各区可于5月20日-5月21日组织验证。5月23日-5月24日,安排调剂志愿录取。
4.发放入学告知。5月20日起本市将通过短信和“上海市义务教育入学报名系统”陆续告知相关入学信息。民办学校招生工作于5月27日完成,学校将录取名单上报区教育行政部门。学生按学校通知携带户口簿、父母一方有效的《上海市居住证》《就业失业登记证》、参加本市职工社会保险证明、《本市户籍人户分离人员居住登记(回执)》等证件办理入学手续。
实施公民办学校同步招生,未被民办中小学校录取的,根据公办中小学校已分配入学的实际情况,由相关区教育行政部门按照当年度区、校招生政策和细则安排入学。小学毕业生如已填报《本市户籍学生回户籍(居住)地就读申请表》,按照填表时所选择的户籍(居住)地,由相关区教育行政部门统筹安排进入公办初中就读。
三、具体工作要求
(一)公开招生信息
市、区教育行政部门和学校应通过本单位网站和其他形式主动向社会公开义务教育阶段学校招生入学工作信息。
市教育行政部门负责向社会公布全市义务教育阶段学校招生入学工作的实施意见与招生政策问答。
各区教育行政部门应向社会公布如下信息:
1.区教育行政部门制定的关于本区义务教育阶段学校招生入学工作的实施方案。
2.本辖区招生信息,包括学校对口招生的区域范围、本市户籍“人户分离”适龄儿童入学实施细则等信息。
3.各类学校的办学规模与设施等基本情况,包括:在校学生人数、学校占地面积、校舍建筑面积和专用教室数量、运动场地面积和设施设备、图书馆面积和设施设备及生均藏书量、实验室及其数量等。寄宿制学校须公布其寄宿设施情况。
4.各类学校教职工人数、专职教师人数和师生比、中高级职称教师数量和比例、教师学历结构和达标比例。民办学校还须公布学校教师队伍中退休返聘教师的人数和比例。
5.公办寄宿制学校、寄宿班招生范围、招生名额、招生方式。
6.民办学校的招生计划、收费标准、招生承诺、办学特色等。
7.各区义务教育阶段学校招生入学工作咨询、监督举报电话、信访接待部门地址。
学校应通过本单位网站的“信息公开”专栏,及时公开招生的相关信息。
3月21日起,本市义务教育阶段学校开展网上“校园开放日”活动,其中公办学校全部开展,民办学校可以开展。网上“校园开放日”主要展示学校办学理念、课程设置、师资水平、办学特色等,参与学区、集团建设的要展示共享共建的资源,但不得组织学生报名,不得组织任何形式的测试、测评、面试、面谈或调查,不得收取学生任何形式的简历(包括各类证书)等材料。
(二)发放入学通知
各区教育行政部门应在完成区域内适龄儿童入学安排、招生录取等工作后,于8月15日前向新生发放“入学通知书”,8月30日前将学生入学信息对接到“上海市基础教育学生信息管理系统”。
(三)推进注册制度
完善义务教育阶段学生学年注册制度,由各区教育行政部门和学校向学生家长发放“学年注册告知书”,明确注册对相关证件核对的要求。来沪人员随迁子女及其家长要关注持有证件的有效期,及时到相关部门续签(因疫情防控需要自动签注的除外)或补证。学校应向家长告知不能注册学籍所产生的后果。家长须向学校承诺并及时前往有关部门办理相关证件,确保所持证件的有效性。
四、加强监督管理
(一)加强指导与监督
各区教育行政部门要采取有效措施,切实加强对义务教育阶段学校招生入学工作的指导、监督和管理,特别是要加强民办学校电脑随机录取过程和结果的监督与管理。严格执行市教育行政部门关于义务教育阶段招生入学工作的各项要求,发现问题及时纠正,确保招生入学工作平稳有序进行。
(二)开展教育督导
区教育督导部门要充分发挥责任督学对学校经常性督导的优势,对区均衡配置教育资源、保障适龄儿童义务教育权利、义务教育阶段学校规范招生等方面进行过程性监督。市级层面适时开展巡查,进一步督促区教育行政部门履行监管职责,监督并指导学校履行依法规范办学的责任,逐步形成义务教育阶段学校就近入学工作的常态化监督机制。
(三)完善监察机制
各区教育行政监察部门要进一步完善招生监察工作机制,监督招生入学有关政策和工作要求的贯彻落实,依法依纪查处招生入学工作过程中的违纪违规事件,协助解决本地区中小学招生工作中出现的突出问题,确保义务教育阶段学校招生入学工作规范有序进行。
(四)落实问责制度
公办学校在招生过程中,举办重点班、实验班、快慢班、特色班,报名录取学生时以学生各类考试、竞赛、培训成绩或证书等为依据或参考的,或拒绝具有接受普通教育能力的适龄残疾儿童入学的,根据《中华人民共和国义务教育法》等有关规定,由所在区教育行政部门责令限期改正,经查实,情节严重的,对直接负责的校长和其他相关人员依法给予处分。招生违规情况记入校长和教师信誉档案,与职称职级评定、评先评优相挂钩。市教委将招生违规情况、对违规现象的监督查处情况纳入对区政府教育工作考核。
(五)实施“双减”措施
民办学校在招生录取过程中未兑现“三个承诺”,以考试(测试)等方式选拔录取学生的,录取学生时以学生各类考试、竞赛、培训成绩或证书等为依据或参考的,或存在招收无学籍材料学生,利用招生入学违规收费,组织对报名的学生家长进行测评、调研等活动的,擅自在计划外招收学生等违规招生行为的,由所在区教育行政部门根据《中华人民共和国民办教育促进法》等有关规定,责令校长或有关责任人员及时纠正,并酌情核减该校的招生计划数,核减政府专项扶持资金。
2021年本市义务教育阶段学校招生入学工作安排和要求仍由市教委统一规定,各类学校不得提前开展招生及相关工作。
附件:2020年义务教育阶段学校招生入学工作日程安排
上海市教育委员会
2020年3月10日
附件
2020年义务教育阶段学校招生入学工作日程安排
| 日期 |
内容 |
| 3月11日 |
公布2020年本市义务教育阶段学校招生入学工作的实施意见。 |
| 3月13日 |
各区公布2020年义务教育阶段学校招生入学工作的实施方案。 |
| 3月20日 |
各区公布2020年义务教育阶段学校招生入学工作具体事项(包括:公办小学招生划片范围;公办初中入学方式;本市户籍“人户分离”适龄儿童入学实施细则等),以及按规定须向社会公布的其他有关招生入学信息。 |
| 3月21日 |
本市义务教育阶段学校开始举行网上“校园开放日”。 |
| 3月25日 |
“上海市义务教育入学报名系统”(shrxbm.edu.sh.gov.cn)开通。 |
| 4月2日—13日 |
本市小学五年级学生初中入学关键信息核对、更正。民办一贯制学校征求学生直升意愿。 |
| 4月8日—23日 |
适龄儿童进行小学入学信息登记,上传儿童照片。 |
| 4月13日 |
1.本市小学五年级学生初中入学关键信息核对、更正截止日。2.跨区就读的本市户籍小学五年级学生,办理申请回户籍(居住)地就读手续截止日。3.民办一贯制学校征求学生直升意愿截止日。 |
| 4月22日—23日 |
民办一贯制学校直升录取。 |
| 4月23日 |
1.全市小学入学信息登记截止日。2.幼升小申请居住地登记入学就读手续截止日。 |
| 4月26日—30日 |
小学入学网上报名,选择报名公办小学(截止到4月30日)或报名民办小学(截止到4月28日)。 |
| 5月6日—8日 |
民办初中网上报名。 |
| 5月16日—17日 |
公办小学第一批验证。 |
| 5月18日—19日 |
对报名人数超过招生计划数的民办学校实施电脑随机录取。 |
| 5月20日-21日 |
各区可组织开展民办学校录取验证。 |
| 5月20日起 |
陆续发放公办小学入学告知信息及民办学校录取告知信息。 |
| 5月23日—24日 |
民办学校调剂志愿录取。 |
| 5月27日 |
完成民办学校招生工作。 |
| 5月30日—31日 |
公办小学第二批验证。 |
| 8月10日 |
1.公办学校受理就近入学学生办理入学手续截止日。2.受理来沪人员随迁子女办理入学手续截止日。 |
| 8月15日前 |
向新生发放“入学通知书”。 |



|